找回密码
 快速注册

QQ登录

只需一步,快速开始

搜索
微自动2025 AutoMini (免费无功能限制,营销神器全新重构版)营销神器2024(新版免费无功能限制)
查看: 3076|回复: 12

[已解决]登录失败,页面出错,不知何故,跪求帮助,谢谢大神

[复制链接]
最佳答案
1 

116

回帖

4

好评

753

达人币

用户组:VIP终身会员

发表于 2018-4-5 15:30:47 | 显示全部楼层 |阅读模式
希望@刺客 大哥不要嫌我麻烦,

实在是太想学习了,一个一个网站的突破,感觉学习到了很多,下面在PP助手论坛写登录的时候,又出现了问题

1.jpg

2.jpg

3.jpg

4.jpg
最佳答案
2018-4-5 15:39:55
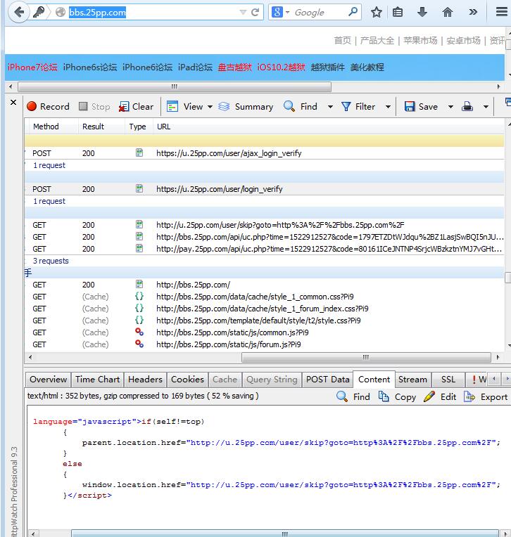
访问返回的那3个get链接

或者+协议头
回复

使用道具 举报

最佳答案
1 

116

回帖

4

好评

753

达人币

用户组:VIP终身会员

 楼主| 发表于 2018-4-5 15:38:28 | 显示全部楼层
补充一下:我发现我每次写多系统的网站都会出错,面对这种情况,我应该注意些什么步骤?

比如上面这个案例,他有三个系统,一个是用户中心:u.25pp.com  | 一个是论坛系统:bbs.25pp.com  |  还有一个主站:www.25pp.com

遇到这种情况,很多时候写登录都会出错。
回复

使用道具 举报

最佳答案
161 

4874

回帖

326

好评

5406

达人币

用户组:VIP终身会员

历届版主VIP赞助会员乐于助人兔年幸运勋章七夕纪念勋章忠实粉丝羊年幸运勋章春节勋章

发表于 2018-4-5 15:39:55 | 显示全部楼层    本楼为最佳答案   
访问返回的那3个get链接

或者+协议头

点评

感谢大神帮助,刚想尝试您说的第一种情况,然后发现这个取值不知道怎么取 红色部分就是要取得值 我用这种方式: 第二个值【.*?】无法取到  详情 回复 发表于 2018-4-5 15:55

评分

参与人数 1好评 +1 达人币 +50 收起 理由
刺客 + 1 + 50 热心帮助他人,奉上小小红包

查看全部评分

我很无聊!!!
回复

使用道具 举报

最佳答案
1 

116

回帖

4

好评

753

达人币

用户组:VIP终身会员

 楼主| 发表于 2018-4-5 15:55:56 | 显示全部楼层
wmyz 发表于 2018-4-5 15:39
访问返回的那3个get链接

或者+协议头

感谢大神帮助,刚想尝试您说的第一种情况,然后发现这个取值不知道怎么取

<script type="text/javascript" src="http://bbs.25pp.com/api/uc.php?time=1522914095&code=6418elDUYYxXoNTHfQmyZZA%2FvfMfI4ePpIMnviPpB2jFgKkoBXLECtCuaXd8ei8L42FlfzA2Au1f7VbY%2Bh%2BiQsRjc9IBhwGVJ8VhzURBFT%2F13FEpyP%2BRyHyQeSD%2BFaQvFX%2B8JGPsr2B5VasbBYTgvnTXLfIm3nS3u6UO%2B0wMzc8L7uQRb2hc" reload="1"></script><script type="text/javascript" src="http://pay.25pp.com/api/uc.php?time=1522914095&code=d0a56fMuyliwk%2FS4BHkhG1zecYhBEUQSA00V1RtVE5Zb%2B0t%2BiJQJ4IfkZyUgM5ZbMIG8DEAv3879eZpVDwLhXT8Al4Ery6mEu7Kqx7nKzpoPKceFJaq75aslc7jtMhPz9rn%2FDCwhk%2BRNTtX%2FreD6XQArZUIeUzsDDBqL0hbBGkIuDuukjPnO" reload="1"></script>

红色部分就是要取得值

我用这种方式:<script type="text/javascript" src="(.*?)" reload="1"></script><script type="text/javascript" src=".*?" reload="1"></script>

第二个值【.*?】无法取到
回复

使用道具 举报

最佳答案
161 

4874

回帖

326

好评

5406

达人币

用户组:VIP终身会员

历届版主VIP赞助会员乐于助人兔年幸运勋章七夕纪念勋章忠实粉丝羊年幸运勋章春节勋章

发表于 2018-4-5 16:03:53 | 显示全部楼层
正则 你只要保证头部是返回的唯一性就可以了
或者 学习这里http://www.wzdr.cn/article-568.html
有个排除正则 贼麻烦
我很无聊!!!
回复

使用道具 举报

最佳答案
1 

116

回帖

4

好评

753

达人币

用户组:VIP终身会员

 楼主| 发表于 2018-4-5 16:05:16 | 显示全部楼层
加了协议头后u.25pp.com登录成功了,但是页面跳转到bbs.25pp.com后,登录状态又不存在

后面3个get估计都要登录,上面的这个参数应该怎么获取好
回复

使用道具 举报

最佳答案
1 

116

回帖

4

好评

753

达人币

用户组:VIP终身会员

 楼主| 发表于 2018-4-5 16:19:23 | 显示全部楼层
解决了,非常感谢大神帮助。
总结一下学习经验:
在遇到多系统登录的时候,按照@刺客 的教导,要先提交一次该系统的来源页面。另外结合@wmyz 的教导,添加一次登录协议头,和后面的几个跳转页面,多系统跳转全部获取参数并提交一次跳转页面,一直跳回到自己要的那个论坛页面,最后就成功了。

如果有理解不对的,各位大神多多指点,我纠正过来

在这里实在是学到好多东西。这学费太值得了。
回复

使用道具 举报

最佳答案
161 

4874

回帖

326

好评

5406

达人币

用户组:VIP终身会员

历届版主VIP赞助会员乐于助人兔年幸运勋章七夕纪念勋章忠实粉丝羊年幸运勋章春节勋章

发表于 2018-4-5 16:25:53 | 显示全部楼层
对了 你这个返回失败我没自己测 不知道具体 所以 上面说的 是我瞎说的 别当真
另外 我是菜鸟一个........................................发到我自己的帖子里去了

我知道的 都是刺客教的。。不懂就烦他 或者说软件有BUG 他就会给你检测 哈哈哈哈哈哈哈 (一般人我不告诉他)

点评

看你的战斗力就不知菜鸟了 你给我的方法却是解决了问题,多练习多提问却是提升得很快。 顺便可以请教一下吗?这种中文正则如何获取好? 苹果公司的英文名称是什么?答案:Apple]]> 我想获取红色  详情 回复 发表于 2018-4-5 16:47
我很无聊!!!
回复

使用道具 举报

最佳答案
1 

116

回帖

4

好评

753

达人币

用户组:VIP终身会员

 楼主| 发表于 2018-4-5 16:47:25 | 显示全部楼层
wmyz 发表于 2018-4-5 16:25
对了 你这个返回失败我没自己测 不知道具体 所以 上面说的 是我瞎说的 别当真
另外 我是菜鸟一个......... ...

看你的战斗力就不知菜鸟了

你给我的方法却是解决了问题,多练习多提问却是提升得很快。

顺便可以请教一下吗?这种中文正则如何获取好?

<root><![CDATA[输入下面问题的答案<br />苹果公司的英文名称是什么?答案:Apple]]></root>

我想获取红色部分的中文。

不知道我的思路对不对,假设我获取到上面的正则是<root><![CDATA[输入下面问题的答案<br />(.*?)]]></root>

那我就用一下方式获取问题的答案:

[发布前提交网址1]xxx.com[/发布前提交网址1]
[发布前提交1参数1]<root><![CDATA[(.*?)]]></root>[/发布前提交1参数1]
[发布前提交1参数1替换]问题1>>>答案1|问题2>>>答案2[/发布前提交1参数1替换]

另外请一下@刺客 大哥帮忙看看可以吗?谢谢
回复

使用道具 举报

最佳答案
1 

116

回帖

4

好评

753

达人币

用户组:VIP终身会员

 楼主| 发表于 2018-4-5 16:49:38 | 显示全部楼层
刚看了正则知识,获取到了

\[CDATA\[输入下面问题的答案<br />(.*?)\]\]
回复

使用道具 举报

您需要登录后才可以回帖 登录 | 快速注册

本版积分规则

QQ|抢沙发|手机版|营销神器 | 本站创办于2007年 - 唯一官方QQ: 93406639@qq.com | 蜀ICP备14013818号 | sitemap

GMT+8, 2025-12-18 05:26

Powered by Discuz! X3.5

© 2001-2025 Discuz! Team.

快速回复 返回顶部 返回列表