找回密码
 快速注册

QQ登录

只需一步,快速开始

搜索
微自动2026 AutoMini (一款免费的中文自动化工具)营销神器2025(新版免费无功能限制)
查看: 5802|回复: 22

求助!爱喇叭规则还是不太会弄 哪位兄弟帮助下

[复制链接]
最佳答案
0 

297

回帖

4

好评

235

达人币

用户组:中级会员

本月灌水之星

发表于 2019-7-23 15:50:45 | 显示全部楼层 |阅读模式
求助!爱喇叭规则还是不太会弄  哪位兄弟帮助下
微信图片_20190723154832.png

爱喇叭.txt

1.88 KB, 下载次数: 113

发布报告.txt

6.48 KB, 下载次数: 115

评分

参与人数 1好评 +1 收起 理由
淫笑神器 + 1 共同努力,共同进步!

查看全部评分

回复

使用道具 举报

最佳答案
7 

554

回帖

7

好评

957

达人币

用户组:VIP终身会员

本月灌水之星

发表于 2019-7-23 16:03:45 | 显示全部楼层
沙发
回复

使用道具 举报

最佳答案
7 

554

回帖

7

好评

957

达人币

用户组:VIP终身会员

本月灌水之星

发表于 2019-7-23 16:07:27 | 显示全部楼层
这个值获取一下试试
搜狗截图19年07月23日1604_1.png

如有帮助望采纳
回复

使用道具 举报

最佳答案
7 

554

回帖

7

好评

957

达人币

用户组:VIP终身会员

本月灌水之星

发表于 2019-7-23 16:08:12 | 显示全部楼层
后面那一长串
回复

使用道具 举报

最佳答案
12 

522

回帖

13

好评

1062

达人币

用户组:高级会员

一剑光寒十四州

本月灌水之星忠实粉丝10周年纪念勋章

发表于 2019-7-23 16:19:00 | 显示全部楼层
对,参数要获取全
回复

使用道具 举报

最佳答案
0 

297

回帖

4

好评

235

达人币

用户组:中级会员

本月灌水之星

 楼主| 发表于 2019-7-23 16:51:02 | 显示全部楼层
淫笑神器 发表于 2019-7-23 16:07
这个值获取一下试试

大哥  是这样吗
u1.png

点评

搜框框里面的属性,获取后面的值  详情 回复 发表于 2019-7-23 17:01
回复

使用道具 举报

最佳答案
7 

554

回帖

7

好评

957

达人币

用户组:VIP终身会员

本月灌水之星

发表于 2019-7-23 17:01:45 | 显示全部楼层

搜框框里面的属性,获取后面的值
回复

使用道具 举报

最佳答案
7 

554

回帖

7

好评

957

达人币

用户组:VIP终身会员

本月灌水之星

发表于 2019-7-23 17:02:29 | 显示全部楼层
在发布数据包前面的数据包
回复

使用道具 举报

最佳答案
0 

297

回帖

4

好评

235

达人币

用户组:中级会员

本月灌水之星

 楼主| 发表于 2019-7-23 17:05:57 | 显示全部楼层
淫笑神器 发表于 2019-7-23 17:01
搜框框里面的属性,获取后面的值

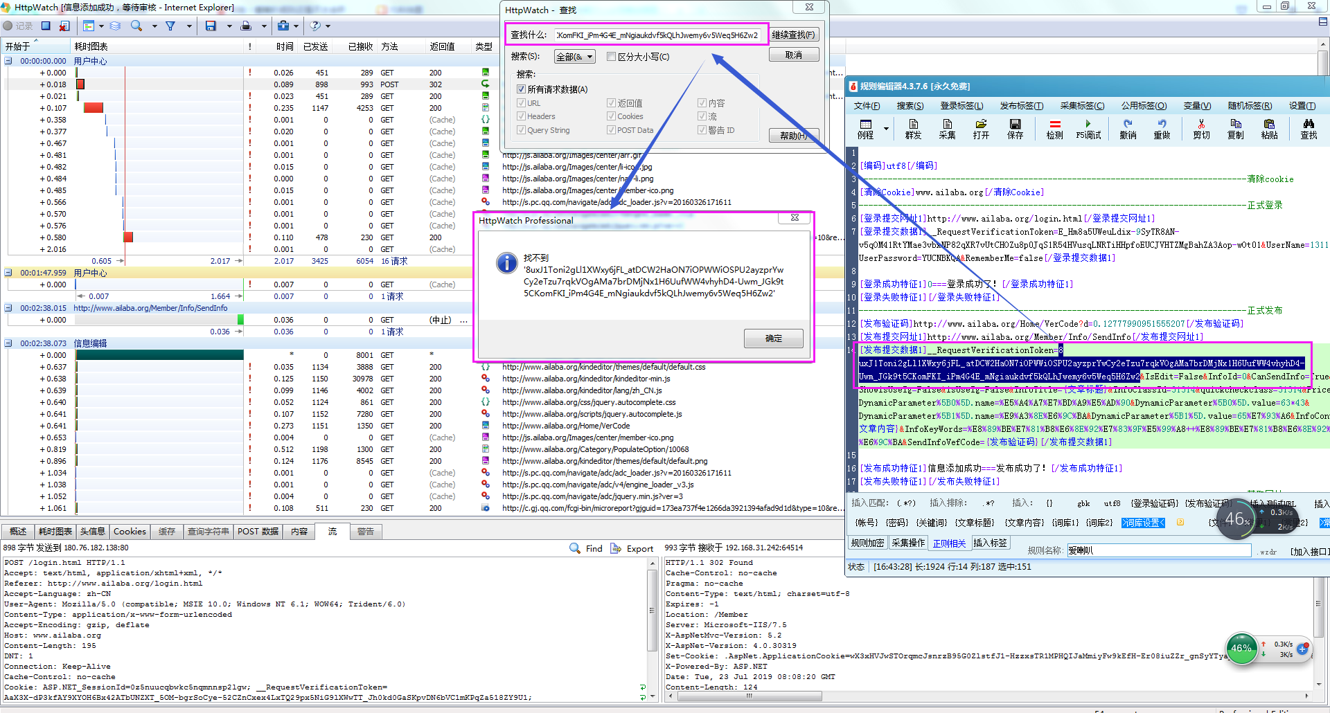
大哥 还是没找到啊
r.png

点评

看看我发的图的红色框框  详情 回复 发表于 2019-7-23 17:10
回复

使用道具 举报

最佳答案
7 

554

回帖

7

好评

957

达人币

用户组:VIP终身会员

本月灌水之星

发表于 2019-7-23 17:10:40 | 显示全部楼层

看看我发的图的红色框框
回复

使用道具 举报

您需要登录后才可以回帖 登录 | 快速注册

本版积分规则

QQ|抢沙发|手机版|营销神器 | 本站创办于2007年 - 唯一官方QQ: 93406639@qq.com | 蜀ICP备14013818号 | sitemap

GMT+8, 2026-3-22 03:31

Powered by Discuz! X3.5

© 2001-2026 Discuz! Team.

快速回复 返回顶部 返回列表